你好朋友,
有时我们必须使用格式化的驱动器。 大多数文件系统都有从格式化驱动器恢复数据的特殊规则。 有时,我们使用格式化的RAID阵列。 对于RAID情况,有不同的数据恢复规则,但是主要原理仍然相同。
在今天的情况下,我们在6个驱动器上有一个RAID阵列。 根据主要分析,对每个磁盘的前125,000,000个扇区进行了格式化:将它们填充为零,并为整个RAID阵列创建了新的MBR + GPT。
我们的策略是寻找位于格式化区域之后的数据。 为了实现这一目标,我们专注于预先格式化的文件系统结构,而不是新的结构。 在RAID Edition工作区中添加所有成员
从RAID阵列恢复数据的RAW恢复和统计数据。 我们对125,000,000个扇区之后的所有成员启动RAW恢复,并检查结果。
关键是要获得有关块大小的信息。 在这里,是512个扇区。
下一步是进入统计并选择块大小512。
将驱动器计数设为6,并将启动延迟设置为1。
在此图表上看不到周期结构。 让我们尝试将延迟值设置为16。
该图表说明了前4个磁盘的XOR区域。 此外,它表明,从〜2000个扇区开始,会有一些变化。
其他磁盘的图片相同。
开始时的转移建议我们定义分区的开始(可能是用于软件RAID的RAID阵列)。 那我们在哪里呢? 是的,在RAW恢复中。
它在这里:
我们对503,318,015(LBA)的更大分区感兴趣。 复制此LBA。
下一个有用的工具是计算器
在右侧,我们粘贴了NTFS引导的LBA。
在左侧,我们在RAID阵列上获得此启动的近似LBA
复制此值
并在RAID配置上寻找
请注意,我们现在正在使用推测配置。 并且在此配置上的保护罩位置可能与建议的位置不同。
就我们而言,它们是相同的。
我们为找到的NTFS引导添加虚拟NTFS分区。
清除矩阵,然后尝试基于NTFS结构设置配置
一号块完成了...
第二块…
第三个……
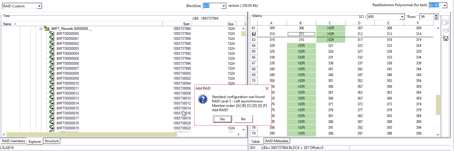
Data Extractor允许我们使用标准配置参数填充一些单元格。
完成了!
文件结构很好。
保存配置。
请记住,初始RAID配置已经格式化。因此,要在已保存的配置上打开NTFS分区,我们需要手动添加它。
我们记得NTFS引导LBA
粘贴这个LBA在扇区编辑器

本文的主要思想是演示Data Extractor RAID Edition的强大功能。Data Extractor RAID Edition是一款灵活而复杂的数据分析和数据恢复工具。如果您想深入了解RAID案例中的数据恢复,请与我们的TS部门联系。
- 工程师微信二维码
 - 微信扫一扫添加好友可直接咨询数据恢复相关问题
 - 
			
		 
- 关注盘首微信小程序
 - 扫描微信小程序查看大量数据恢复技术视频教程
 - 
			
		 
			




























![PC-3000 SAS如何解决日立SAS硬盘介质(Sense code is 00[Medium Format Corrupted])格式损坏的问题](https://www.nxssd.com/wp-content/uploads/2022/04/1-2.jpg?x-oss-process=image/resize,m_fill,w_280 ,h_210, limit_0)










