在系统磁头不可操作的情况下,“热交换”过程可用于恢复逻辑访问(即使用Data Extractor读取数据的机会)(校准过程无法成功完成,因为驱动器正在敲门并且无法完全初始化所有 它需要通过逻辑访问来操作的项目,或者当无法恢复SA服务区域时(没有机会重写模块)。
例如,如果我们尝试使用“扇区编辑”工具打开任何LBA,我们会收到ABR错误。 因此,目前没有可用的用户数据。
该程序的意义是使用配件硬盘上的故障模块初始化配件或故障的PCB,然后将PCB从配件硬盘分离而不关闭电源并将其连接到故障硬盘以获得访问 到其用户区。
要成功完成热交换程序,您需要一个配件硬盘。 它应该与故障硬盘是同一个家族。 它应具有相同的磁头数或更多磁头,以及相同的ROM版本。 其系统头和服务区应处于工作状态。
在这个例子中,我们使用与故障硬盘完全相同的模型配件硬盘。
我们将使用配件硬盘的PCB,但也可以使用故障硬盘的PCB。
您需要故障硬盘的以下固件模块资源:
- Copy of ROM;
- Copy of adaptive settings from ROM module ID=47h;
- Copy of 1xh overlay modules from SA (11h .. 1Fh);
- Copy of adaptive settings (modules ID=4xh) from SA;
- Copy of Zone allocation table (module ID=03h) from SA;
- Copy of Translator (module ID=31h) from SA;
当您拥有所需的一切时,您可以开始该程序。
如果“B”类别中的某些模块已损坏,则可以使用同一系列驱动器中的模块替换它们。 首先,运行WDC Marvell实用程序并备份配件硬盘和故障硬盘的所有SA模块和磁头(如果可能)。 同时保存两个硬盘中的ROM和ROM模块。 备份资源始终是一个好主意,以防它们被破坏或以后无法访问。
磁头设置(自适应)保存在第47个ROM模块中。 为了使它们适合另一种硬盘,我们需要以特殊方式对它们进行修改。
点击 “Tools” -> “Utility extensions” -> “View and edit HDD resouces”.
选择“ROM”选项卡,然后选择“ROMmodule”和“47 SA Adaptives”。 按“确定”按钮,该实用程序将读取并打开该模块。
按“Plugins”按钮,然后选择“Microjogs编辑器”。
然后按“Make averaged”按钮并选择YOUR PATIENT DRIVE的第47个ROM模块。 双击它。
现在我们可以看到两个驱动器之间Microjog值的差异。
特别注意这样一个事实,即配件硬盘和故障硬盘模块(和HDAs)之间Microjog值的差异对于磁头读取数据的能力非常重要。 Microjog值差异越小 – Head堆栈的兼容性越大。
可接受的差异通常应小于100.如果值的差异超过300,则会出现严重的数据读取问题。 如果两个硬盘磁头堆栈之间的差异大于300,那么寻找另一个配件硬盘,因为这个不适合热交换。
按“确定”按钮。 这里我们看到模块中修改的字节。 他们是突出的。
按“写入硬盘”按钮写入修改后的模块。
现在我们应该检查磁头是否能够正确使用新的自适应参数。 因此我们关闭电源并重启该实用程序。 如果硬盘正确初始化,我们可以继续下一步,否则我们需要寻找具有更合适的Microjogs的另一个配件硬盘。 在下一步,我们将01h模块(DIR)从故障硬盘写入配件硬盘。
我们应该使用“按ID”写作的方法
要使用新的DIR模块重新初始化,我们需要退出WD实用程序并重新启动硬盘。
现在硬盘无法初始化,实用程序将切换到内核模式。 我们应该选择“普通”模式和我们的硬盘系列。
现在除了01h之外的所有模块都不可访问,因此硬盘无法正确初始化。
现在我们尝试根据ID的DIR重写除了01h之外的所有模块,从故障硬盘到配件硬盘。
我们不需要备份硬盘的当前状态,因此选择“否”。
如果硬盘无法编写模块,我们可以在这里看到,我们应该尝试另一种方式。
现在我们退出该实用程序并重新启动硬盘。
我们再次运行该实用程序,选择硬盘系列和“正常”模式,这次我们按“LDR上传”按钮。 选择“从文件”选项并导航到故障硬盘的模块11h所在的文件夹。
单击11.rpm文件,然后按“上传LDR”按钮并选择“作为永久叠加”选项。
我们可以看到LDR已成功加载。 所以我们可以关闭这个窗口。
按“Utility start”按钮,然后按“OK”按钮继续。
现在我们再次尝试重写模块。
而这次我们可以看到它是成功的。 现在不要开关!
现在我们需要从故障硬盘到配件硬盘PCB重写ROM。
并且只有在重新启动硬盘和实用程序之后。
我们可以看到DIR模块再次无法访问,因此我们无法访问SA。
所以我们再次使用LDR加载功能重新运行该实用程序,但这次我们也使用“从配置文件加载资源”功能。
单击“配置文件”和“实用程序启动”。 然后导航到故障硬盘模块文件夹并选择“01.rpm”文件。
然后我们再次重写01h(DIR)模块。
当它成功完成后重启实用程序和硬盘。
现在我们可以看到硬盘正确初始化。
现在,驱动器具有来自故障硬盘的所有自适应数据,我们几乎准备好进行热交换。
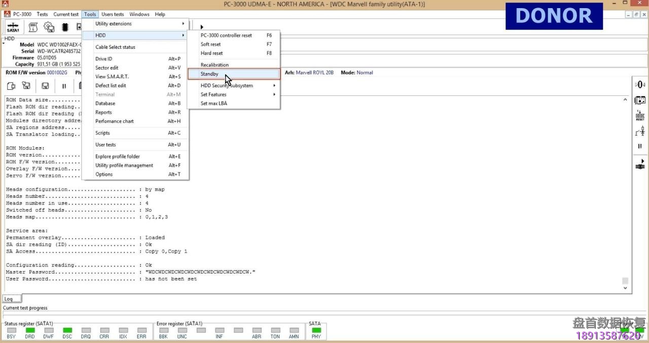
转到 “Tools” -> “HDD” 并按 “Standby”以停转电机。
现在是时候交换硬盘盘体了。
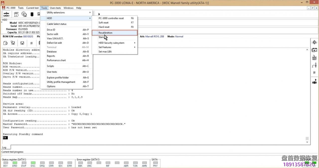
当我们将配件硬盘的PCB连接到故障硬盘上时,我们进入 “Tools” -> “HDD” 并按 “Recalibration”以启动主轴。
正如我们现在所看到的那样,硬盘正确初始化并且可以访问SA和用户数据区!
现在我们可以使用Data Extractor来恢复用户数据。
- 工程师微信二维码
- 微信扫一扫添加好友可直接咨询数据恢复相关问题
-
- 关注盘首微信小程序
- 扫描微信小程序查看大量数据恢复技术视频教程
-





















































