
让我们创建RAID
扩展每个驱动器
我们看到每个成员都有相同的分区。在Linux RAID是典型的——在开始时有一些小型分区构建为RAID-1(镜像),而大分区则具有另一个具有数据的RAID级别。
让我们检查我们的假设并构建RAID-1。
看起来不错,就像典型的Linux FHS一样。我们可以通过检查intergity来确保镜像和数据是相同的。
分区有4 980 480 LBA, RAID验证表明LBA 0…4 980 351是可以的(几乎所有),这意味着RAID-1配置是正确的。
我对第二个分区也是这样做的。
无法打开分区,所以让我们检查原始RAW恢复。
以上是截图。没有什么signifitact。看起来这个分区是Linux swap。
最后,我们找到数据分割。让我们将交换分区旁边的扇区设置为新RAID的开始扇区,并在每个成员处启动原始恢复。
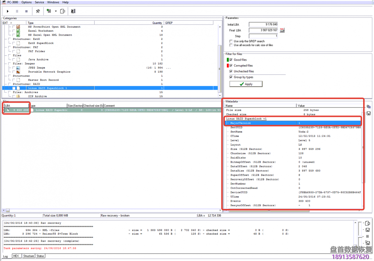
在本例中,我发现10个成员中有9个位于同一个位置(LBA 9 453 288),并且Superblock描述相同的配置。所以我们可以得出结论,这是有效的,在没有找到超级块的地方RAID可能是错误的驱动。
为这个超级块是1.0版本,所以我们可以构建map并确切地知道RAID的初始LBA。
从截图可以看到,是9455328。我们将它设置为RAID开始。
提示:记住,您只能对一个驱动器使用set“from”或“till”LBA,然后使用快捷方式对每个成员进行应用
According metadata of RAID superblock we know that it was RAID 5 LS, block size was 128.
让我们创建这样的类型RAID并清除表
现在转到资源管理器选项卡。
正如您所看到的,Data Extractor在I2单元中发现了block 0,这是在真正的RAID5
LS中无法实现的。它遵循两个结论——分区开始的LBA是不正确的(但是我们可以相信建立超级块的可能性较小)或者是错误的。让我们检查第二个假设并将0设置为A0。
分区。让我们使用“查找raid -block的最终版本”特性。
正如你看到的,它创建了9个块。让我们对Ext3文件系统的元数据再次使用这个特性。
它创立了更多块,现在很明显,它确实是raid5ls。
在此之后,我们可以看到文件夹srtucture。
现在完成RAID配置的最快方法是在RAID空间中搜索头有问题的文件和文件夹,然后使用“查找RAID-blocks的最终版本”特性。
建立了一些这样的文件和RAID配置!
现在可以扩展RAID。最后一步-检查完整性。
另外,如果您将看到一些文件被损坏——您可以排除在超级块没有被发现的情况下,并创建SPECIAL_XOR而不是它。
- 工程师微信二维码
- 微信扫一扫添加好友可直接咨询数据恢复相关问题
-
- 关注盘首微信小程序
- 扫描微信小程序查看大量数据恢复技术视频教程
-



























![PC-3000 SAS如何解决日立SAS硬盘介质(Sense code is 00[Medium Format Corrupted])格式损坏的问题](https://www.nxssd.com/wp-content/uploads/2022/04/1-2.jpg?x-oss-process=image/resize,m_fill,w_280 ,h_210, limit_0)









