在本文中,我们将介绍PC-3000 Flash卡适配器并用它描述一个工作过程。请注意,您需要拥有PC-3000 Flash软件版本。7.0.5使用此适配器和Monolith Set中的其他适配器。
所以,首先 – 您需要将卡适配器连接到PC-3000 Flash读卡器并将您的整体卡插入插座。在本文中我们将测试SD卡:
当所有连接完成后,我们就可以开始分析PC-3000 Flash软件中连接的卡。
像往常一样创建一个新任务:
…但是然后选择此卡适配器作为“源设备”Source device
我们想要复制所有读取数据(将扇区复制到镜像文件中):
下一步是选择“目标设备” – 镜像文件的位置。我们还可以逐个扇区地复制到另一个连接的驱动器或闪存里。但是,让我们选择“文件镜像”:
在下一步,实用程序询问连接卡的容量。没有必要设置原始容量。此字段只需填写第一个卡ID信息(初始化之前)。
在这种情况下,我们有8 Gb SD卡,可以在“容量”字段中键入“8”。
但是,如果我们输入“2”,这不是问题,任务将被正确创建:
好。任务已创建,现在我们可以使用连接的卡。
这是一个主要的准备窗口,是的,它看起来像Data Extractor软件:
首先,您需要打开卡适配器上的电源 – 通过标记按钮(屏幕截图中的“1”)打开它。绿色文本3.30显示用于初始化连接卡的电压值。
标记为“2”的字段显示初始化过程的日志报告。这是关于初始化过程的整体,状态和结果的信息。
使用PC-3000 FLAHS卡适配器的所有选项均可在“Service” – >“SD card control”菜单中找到:
让我们看看这些选项是什么。第一个是“参数”:
第一个选项卡“适配器设置”允许:
- 选择可用的工作协议(取决于连接卡的类型),
- 设置单片卡的频率(设置系数值:值越大,初始化过程越快,对命令的反应越快)
- 设置超时值(秒)。
有时需要设置较大的超时值和较低的频率系数来识别单片芯片
- 设置总线数量。
此外,某些卡无法使用x4,需要将此值设置为x1。
- 查看当前的电源电压值
- 并配置电源控制值,让我们点击“>>”按钮:
这里还有两个标签。在第一个,我们可以设置电压的当前值,但在第二个选项卡“选项”,我们可以管理电压自动选择过程。设置最小和最大电压值以进行步骤检查。
如果标准3.3 V不允许访问用户文件,则此选项允许初始化卡。结果(基于屏幕截图中的值),Pc-3000将检查0.825 V至3.6 V的所有电压值,步长为0.025,直到整体结构初始化为止。
好的,“参数”窗口的第二个选项卡是“读取过程设置”:
清楚地描述了这些选项。
“分析错误填充” – 实用程序检查“即时”读取扇区,如果扇区包含错误模式,则实用程序在地图中用“黑”颜色标记这些扇区。
“重读错误填充” – 使用此选项,PC-3000 Flash读取器会尝试重新读取有问题的扇区。
“在读取错误时重新初始化卡片” – 此选项将重新启动整体块几次(设置“最大尝试次数”)。
“重读如果错误”选项 – 读者尝试重新读取有问题的扇区(几次)。
“检查CRC” – 实用程序检查CRC“on-the-fily”。
主菜单中的第二个选项是“电源控制”。
它允许管理电源控制,通过卡初始化将其打开,关闭并重新初始化卡。
主菜单中的下一个选项是“电源自动选择模式”:
例如,我们有一个存储卡,其中存在一个无法启动的问题,因此我们在日志报告中收到一条错误消息,指出该卡无法启动。在适配器设置的参数中,我们管理了电压值的diapassone以便检查现在我们需要设置WHEN检查这些不同的电压。我们可以选择一个可用选项:
初始化存储卡时 – CARD适配器将尝试使用不同的电压初始化单片芯片并检查是否正确初始化。
在读取扇区时 – 当适配器尝试读取用户扇区并检查它们是否读取时,将设置不同的值。
主菜单的最后一个选项是“安全子系统”:
此选项允许在单片芯片上设置和删除密码。
请注意:您需要知道用于删除它的原始密码,否则可以通过完全删除用户文件来删除密码。
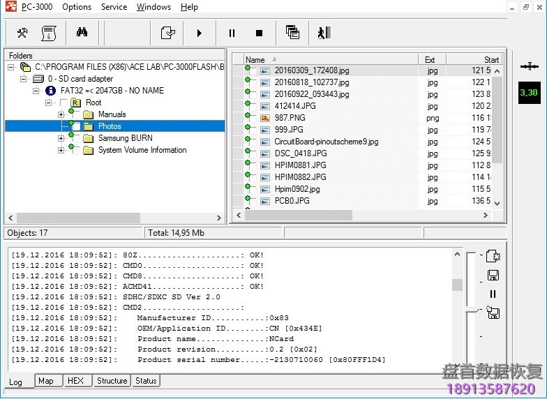
结果我们得到一个分区将所有可用的文件和文件夹。我们可以标记所需的文件并保存。
最后,什么时候可以使用?
当原始读卡器无法识别SD卡并且您不想将大量电线焊接到电路板适配器时……
…然后PC-3000 Flash卡适配器可以帮助您节省时间和精力
请注意,卡适配器不能替换电路板,但在某些情况下可以帮助而不是焊接。如果它没有帮助,那么你仍然需要像以前一样将单片芯片焊接到电路板上。
- 工程师微信二维码
- 微信扫一扫添加好友可直接咨询数据恢复相关问题
-
- 关注盘首微信小程序
- 扫描微信小程序查看大量数据恢复技术视频教程
-
































